User manual
Table Of Contents

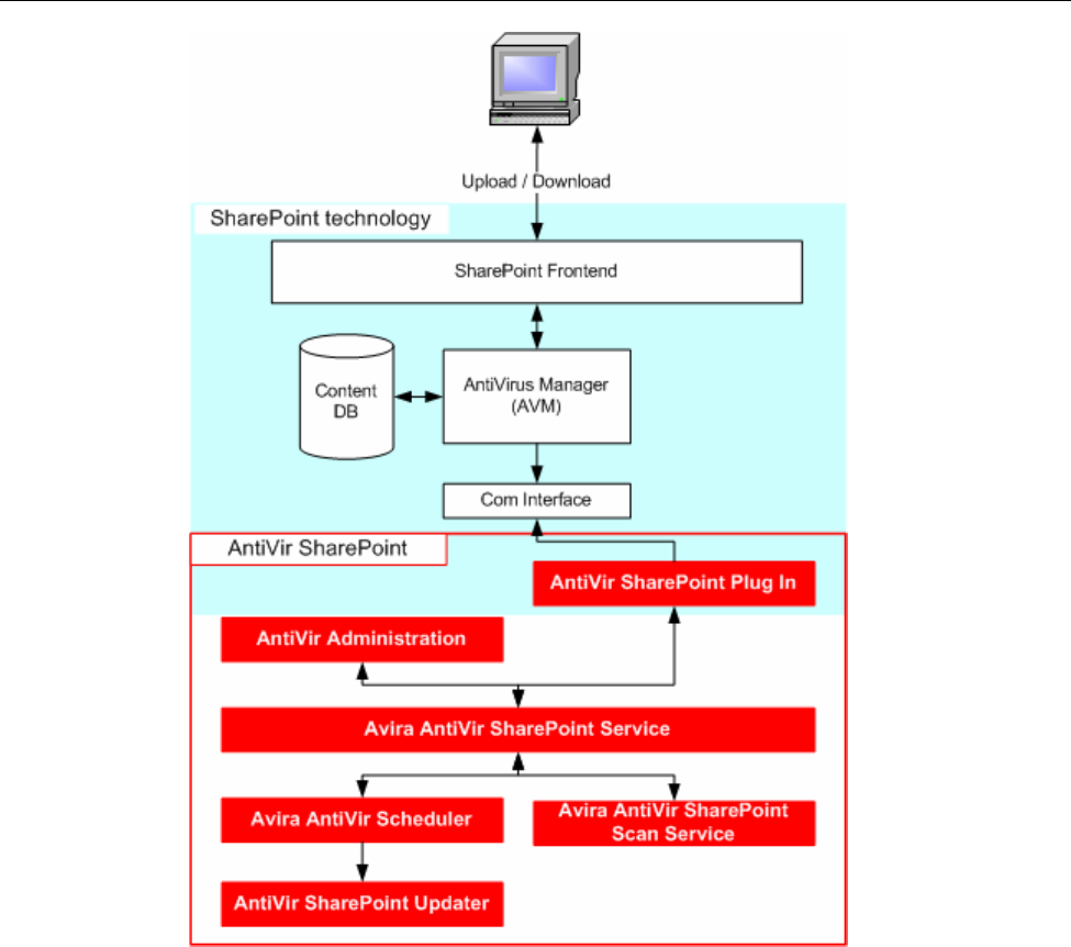
AntiVir SharePoint
The use of external antivirus programs is controlled by means of the Antivirus Manager
(AVM) in SharePoint technology. Antivirus functions can be enabled in the SharePoint
Antivirus settings. If the virus protection functions are enabled, the AVM transfers the
data transferred by users for uploading or requested by users for downloading to an
external antivirus program.
AntiVir is integrated in the SharePoint technology by means of a plug-in: The AntiVir
SharePoint plug-in processes SharePoint requests for virus scans and forwards these to
the Avira AntiVir SharePoint service. Avira AntiVir SharePoint service forwards requests
for virus scans to the Avira AntiVir SharePoint scan service and processes the Avira
Administration settings. The Avira AntiVir Scheduler service starts the update
component in order to perform regular updates. AntiVir Administration is a snap-in of
the Microsoft Management Console (MMC). The Avira AntiVir SharePoint scan service
scans for viruses and malware.
4










