User manual

216
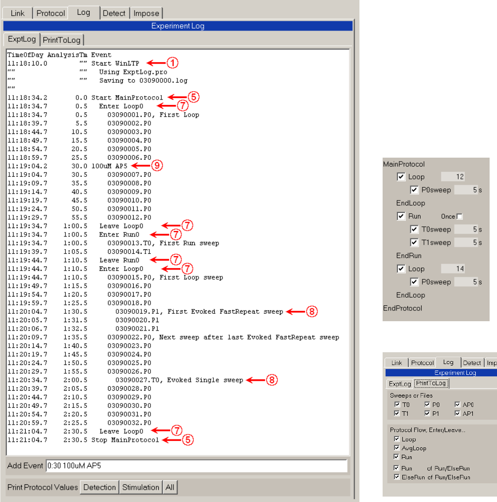
A
B
C
Fig. 11.1.1. Example of an Experimental Log output from an ersatz short protocol. A) This Log specifically
shows: 1) When WinLTP was started, 5) When the Main Protocol was started and stopped, 7) When
there was a change in protocol flow for starting and stopping Loops and Runs, 8) When Evoked Repeat
Sweeps and Evoked Single Sweeps were delivered, and 9) the time (0 min, 30 sec) when a solution
change was manually entered by keyboard input (“0:30 100uM AP5” entered at the Add Event line). LTP
induction stimulation could be caused by the 03090013.T0 and 03090014.T1 sweeps in the Run event,
and by the 03090027.T0 Evoked Single Sweep stimulation, and LTD induction could be caused by the
Evoked Repeat 03090019.P1 to 03090021.P1 Sweeps (actually a few hundred more would be
necessary). Note the ‘Detection’, ‘Stimulation’ and ‘All’ buttons to print protocol values. B) Protocol run
for the Experimental Log in A. C) The PrintToLog tabsheet which determines first, which ADsweeps are
to be printed, and second which Loops, AvgLoops, Runs and Run and Else of Run/Elses to be printed. In
this example, all ADsweeps are chosen to be printed.










