Installation manual

ADSL (Asynchronous Digital Subscriber Line) or ‘Broadband’
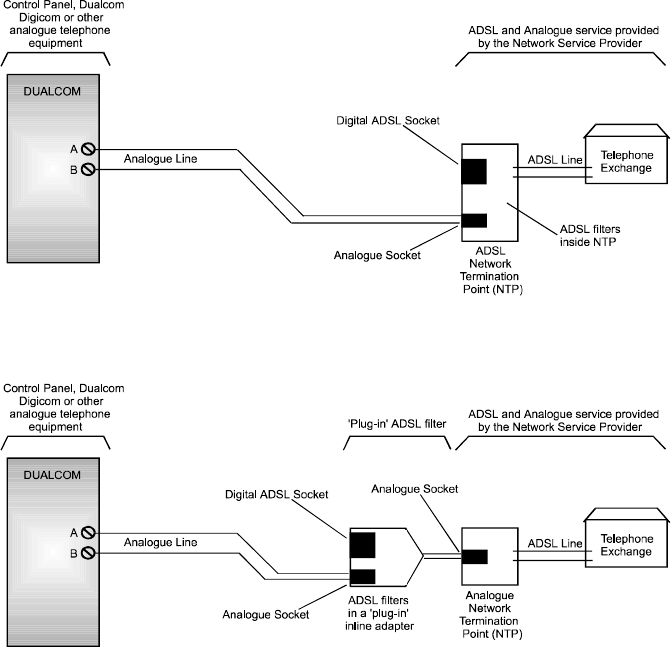
ADSL lines are sometimes called ‘Broadband’. Many ADSL lines are Hybrid
lines, i.e. they carry ADSL digital data and analogue telephone signals simulta-
neously. Some ADSL line NTPs provide an analogue socket; Dualcom can be
connected to the analogue socket. See Fig 16.
At the ADSL line NTP, a ‘splitter’ or filter is used to separate the low frequency
analogue telephone signals from the high frequency ADSL data signals. The
ADSL filters may be built into the NTP or they may be plug-in ‘in-line’ types.
See Fig 17. Refer also to the ‘Safety Earth’ and the ‘Call Minder’ sections.
The NTPs that include ADSL filters are normally provided with a new installa-
tion. The plug-in ‘inline’ filters are normally provided on an analogue PSTN line
that has been converted to an ADSL hybrid line. Contact your ADSL Service
Provider for more information on ADSL lines or filters.
ADSL Hybrid Line (Plug-in Filters)
Fig 17
ADSL Hybrid Line (Filters in NTP)
Fig 16
28










