Solution Guide

Table Of Contents
63
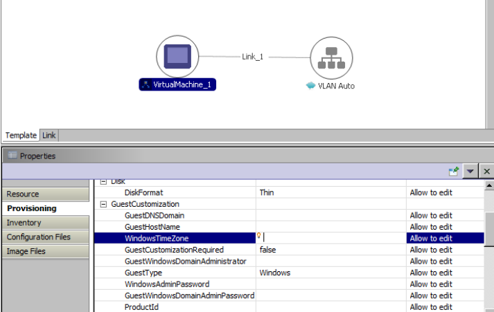
c. WindowsTimeZone
d. GuestCUstomizationRequired
e. GuestWindowsDomainAdministrator
Customizing the Guest OS Figure 15.