HP 3PAR StoreServ 7000 Storage Service Guide
Table Of Contents
- HP 3PAR StoreServ 7000 Storage Service Guide
- Contents
- 1 Servicing the Storage System
- 2 Understanding LED Indicator Status
- 3 Support and Other Resources
- 4 Documentation feedback
- A Installing Storage Software Manually
- B Node Rescue
- C Illustrated Parts Catalog
- D Deinstallation

Node Verification
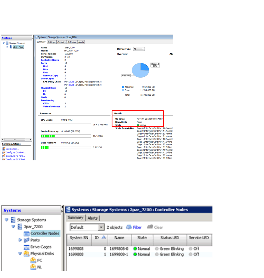
1. Verify that the node has been successfully replaced:
a. Under the Systems tree in the left panel, double click the storage system just serviced.
b. In the lower, right of the Summary tab,in the Health section, check that the State is Normal.
NOTE: If the state is not normal contact your ASP for further assistance.
Figure 24 Verifying the Node Status
2. Select Controller Nodes. The Status LED for the replaced node may indicate Green and could
take up to 3 minutes to change to Green Blinking (see Figure 25 (page 26)).
Figure 25 Replaced Node Status LED
SFP Repair
The SFP is located in the port on the controller node HBA/CNA and there are two to six SFPs per
node.
Before you begin, use either SPMAINT or the HP 3PAR Management Console to identify the failed
SFP.
SFP Identification
1. Under the Systems tree in the left panel, select the storage system to be serviced.
2. On the Summary tab, click the Port link to open the port's tab.
26 Servicing the Storage System










