HP Storage Provisioning Manager (SPM) Version 2.0 User Guide

Table Of Contents
be unique across all Unmanaged Array XML files to be loaded in an instance of SPM. They are
needed when one object must refer to another object within an XML file. SPM resources defined
within an Unmanaged Array XML file (Arrays, Pools, and Volumes) are required to have a UUID
identifier used within SPM to identify unique resources. UUIDs should not be reused within an
instance of SPM.
Names
Names and other strings provided within an Unmanaged Array XML file may be provided in
Unicode using the UTF-8 encoding.
Element ordering
Within each XML element of the following XML Object Model, order of the sub-elements is important
for an XML file to validate with respect to the schema definition file provided with SPM.
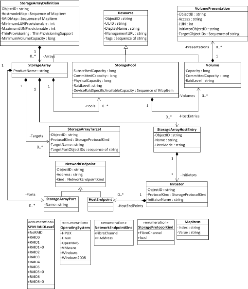
XML object model
The following UML model describes the structure of the XML objects within an XML file describing
an unmanaged storage array. The elements of this model will be described in more detail below.
Entity
All objects in this model derive from the Entity class, and therefore they all have an ObjectID. An
ObjectID is a string that contains a unique identifier. ObjectIDs must be unique across all XML files
to be loaded by SPM. If there is a conflict, the second file containing the conflicting ObjectID will
be ignored. ObjectIDs are optional except when an object must be referenced from another object
in an XML file. SPM will generate an ObjectID for any objects that do not have one specified in
the XML file.
XML object model 79