Jolt 1.2 Developer's Guide
Table Of Contents
- Jolt for NonStop(TM) TUXEDO Developer's Guide
- Jolt for NonStop(TM) TUXEDO Developer's Guide
- About This Guide
- 1. Introducing Jolt
- 2. Installing Jolt
- 3. Configuring the Jolt System
- 4. Bulk Loading NonStopTM TUXEDO Services
- 5. Using the Jolt Repository Editor
- 6. Using the Jolt Class Library
- 7. Using JoltBeans
- 8. Using Servlet Connectivity for NonStopTM TUXEDO
- 9. Using Jolt 1.2 ASP Connectivity for NonStopTM TUXEDO
- A. NonStopTM TUXEDO Errors
- B. System Messages
- Index

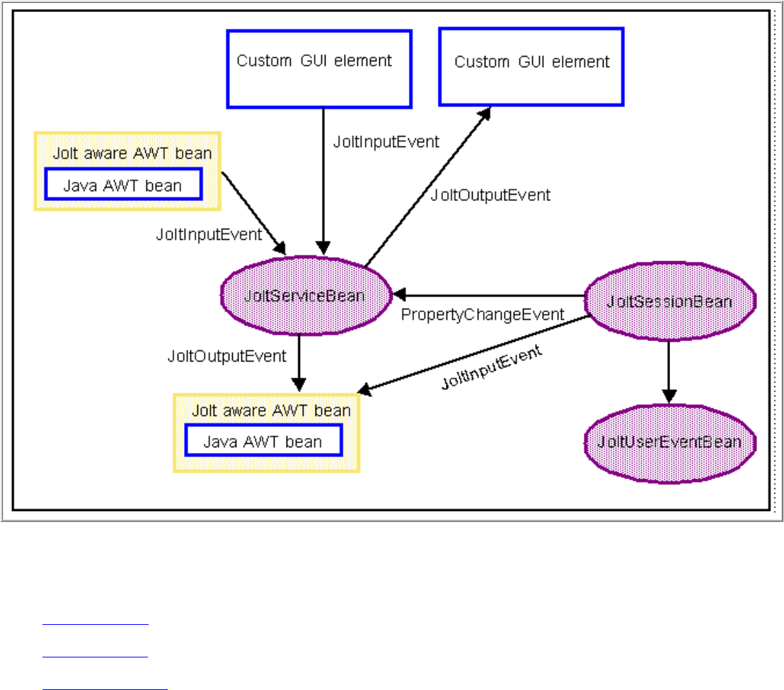
The JoltBeans Toolkit
The JoltBeans toolkit includes the following beans:
JoltSessionBean●
JoltServiceBean●
JoltUserEventBean●
These components transform the complete Jolt Class Library into beans components, with all of the features of any
typical JavaBean, including easy reuse and graphic development ease.
Refer to the online Jolt API Reference in Javadoc for specific descriptions of the JoltBeans classes, constructors, and
methods.
The following sections provide information about the properties of each bean.
JoltSessionBean
The JoltSessionBean represents the NonStop
TM
TUXEDO session. It encapsulates the functionality of the JoltSession,
JoltSessionAttributes, and JoltTransaction classes. The JoltSessionBean offers properties to set session and security
attributes, such as send timeout or NonStop
TM
TUXEDO user name, as well as methods to open and to close a
NonStop
TM
TUXEDO session.
The JoltSessionBean sends a PropertyChange event when the NonStop
TM
TUXEDO session is established or closed.
PropertyChange is a standard bean event defined in the java.beans package. The purpose of this event is to signal other
beans about a change of the value of a property in the source bean. In this case, the source is the JoltSessionBean, the
targets are JoltServiceBeans or JoltUserEventBeans, and the property changing is the LoggedOn property of the










