HP StorageWorks 1510i Modular Smart Array iSCSI concepts and deployment guide (431338-002, July 2008)
Table Of Contents

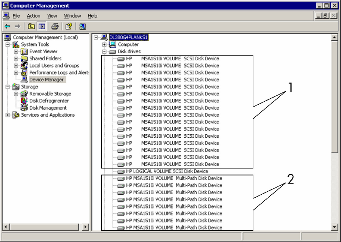
In a failed
path scenario, Device Manager will display an odd number of physical devices present in
Box 1 whil
e maintaining the same number of multipath devices in Box 2. (Assuming that all multipath
devices were intended to have two paths to the physical device.) For example, assuming that the premise
of 16 physical devices and eight multipath devices where true, if Device Manager reported 15 physical
devices and eight multipath devices, one could conclude that one of the multipath devices only has one
path to the array controller.
The foll
owing tools can be used to troubleshoot issues:
• The iSCSI initiator applet can be used to review path information to determine which target has been
improperly connected or which failed path has occurred. The target with missing path information or
a reconnecting login would indicate a failed path.
• The iSCSI-CLI sessionlist command, piped to a file, allows the review of connections to a target.
• The MSA
-CLI show tgt_stats command produces a list of the connections per target for each
initiator connected. The output can be viewed against the expected results to determine which path
may have failed.
• The MSA will also respond to network pings from the server to determine if the network path is valid.
Example multipath configuration
This example shows an MSA1510i with two initiators and two targets. Each target has two portal groups,
where one physical port on a controller is associated with one portal group. In the example, the portal
groups on each target are associated with different physical ports.
40
Multipathing