HP StoreEver Tape Libraries Failover User Guide (5697-3323, June 2014)

Table Of Contents
A Data Protector device discovery with advanced path
failover
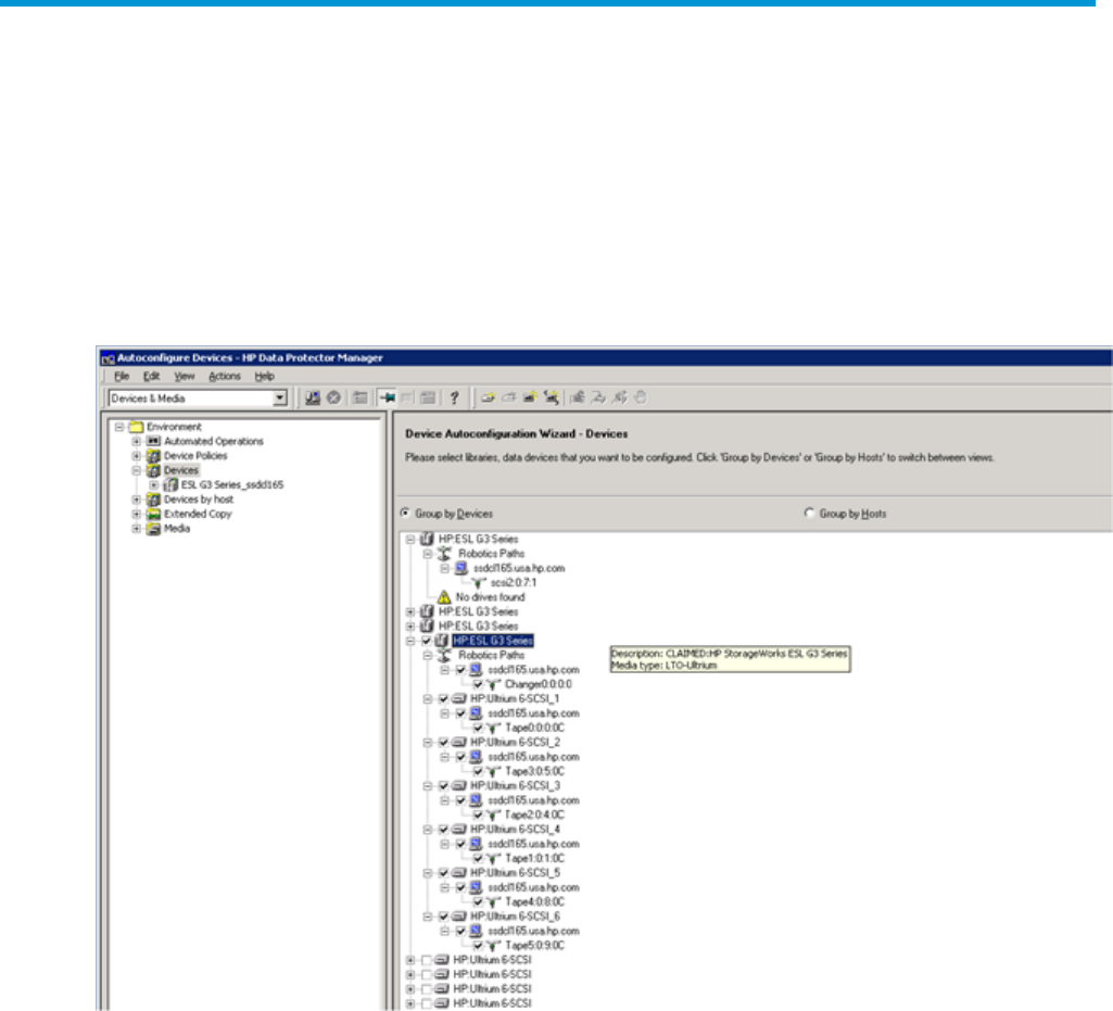
When using the Data Protector Autoconfigure functionality, Data Protector will discover both active
and passive control and data paths to the library robot control and drive paths respectively. Data
Protector will associate all active data paths with the active control path, and can be identified by
the library in the list that includes the selection box. All other listed libraries will correspond to
passive control paths. All active data paths will be listed in the collapsed tree under the active
control path. The following example, Data Protector Autoconfigure discovery result, shows an ESL
G3 library with 6 LTO-6 drives and the active control and data paths associated under the library.
When configuring devices manually, Data Protector will also find all active and passive device
paths for robot and drive. Data Protector recognizes the paths correctly and marks all passive
paths with a red ‘x’ and the active path with a green ‘check’. To verify Data Protector has discovered
the active paths correctly, the Advance Failover Diagnostic tool can be used to cross reference all
paths and symbolic driver names. The following example shows the Diagnostic tool display of the
above library and 6 LTO drives and their associated paths:
66 Data Protector device discovery with advanced path failover