HP StoreAll Storage Network Best Practices Guide
Table Of Contents
- HP StoreAll Storage Network Best Practices Guide
- Contents
- 1 Overview of HP StoreAll Storage networking
- 2 StoreAll 9730 platform networking
- 3 StoreAll 93xx/8x00 platform networking
- 4 Expanding an existing cluster
- 5 Support and other resources
- 6 Documentation feedback
- A BOND modes
- B StoreAll 93xx 10 GbE bonding modes and switch interconnection
- C Install and the default Virtual Connect configuration

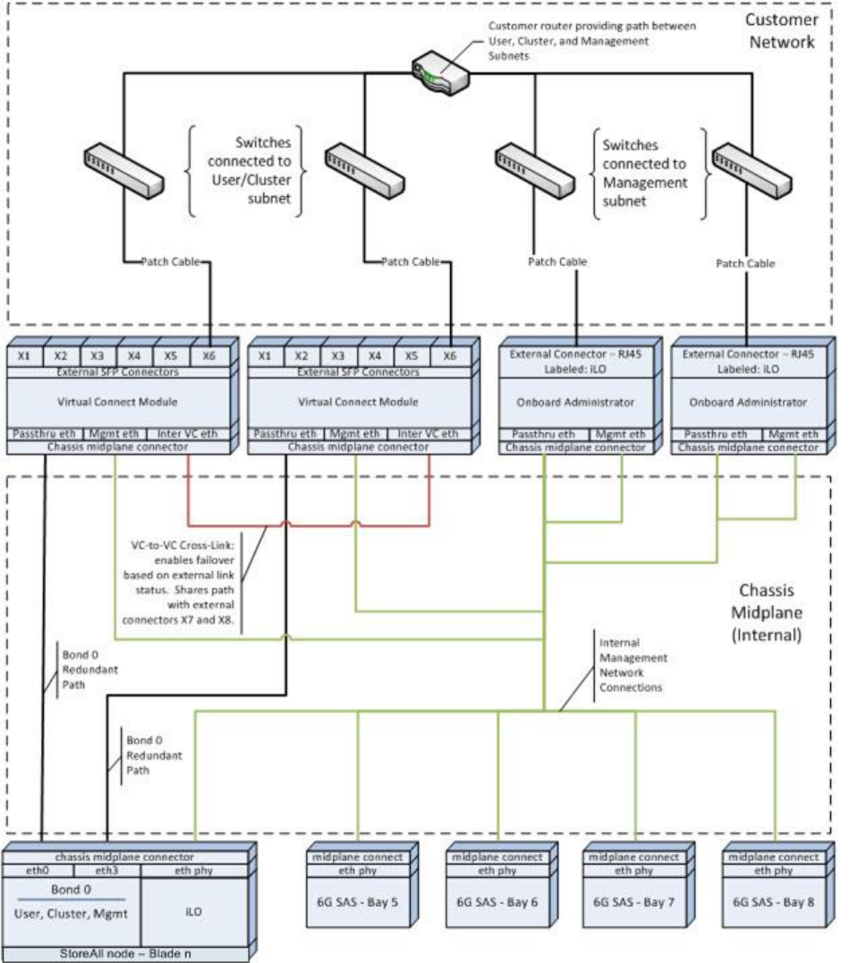
Figure 9 StoreAll 9730 flat network — physical description
The VC modules are cross linked through connectors X7 and X8 to provide redundant paths from
the enclosure midplane to the external network. The connection of X7 and X8 is internally
implemented on the enclosure midplane. External cables should not be plugged into VC connections
X7 and X8.
Example of packet traversals
This section uses sample packet traversals through the physical connections to illustrate the flow of
network traffic.
Packet traversing from the StoreAll node to external user network:
Flat network 33










