Operating Environment Software Owner manual
Table Of Contents
- HP Storage Provisioning Manager (SPM) Version 2.0 User Guide
- Contents
- 1 Introduction
- 2 Getting started with SPM
- 3 Importing storage into the storage catalog
- 4 Storage service policy
- Managing templates
- Service types
- Requirement types
- All Of requirement
- Any Of requirement
- Connected To Fibre Channel Endpoint requirement
- Connected To Network requirement
- Fibre Channel Initiator Endpoint requirement
- Fibre Channel Target Endpoint requirement
- Fibre Channel Host requirement
- Network Capability requirement
- RAID Level requirement
- Resource Existence requirement
- Service Deactivation Policy requirement
- Storage Capability requirement
- Storage Pool Available Capacity requirement
- Storage Pool Subscription Ratio requirement
- Storage Pool Volume Count requirement
- Tag requirement
- Use Resource requirement
- Volume Capacity requirement
- Volume Committed Capacity requirement
- Volume Creation Security Group requirement
- 5 Storage service provisioning
- 6 Managing storage catalog entities
- Managing arrays
- Viewing and modifying array properties (Overview tab)
- Viewing array storage pools (Storage Pools tab)
- Viewing array volumes (Volumes tab)
- Viewing array ports (Ports tab)
- Viewing array host entries (Hosts tab)
- Viewing and modifying array capabilities settings (Capabilities tab)
- Viewing and modifying array security settings (Security tab)
- Removing an array
- Managing storage pools
- Managing volumes
- Managing networks
- Managing security
- Resynchronizing resources
- Quarantining resources
- Managing arrays
- 7 Monitoring the storage catalog
- 8 Support and other resources
- A Troubleshooting
- Viewing operational logs
- Addressing common issues
- Storage Provisioning Manager issues
- SPM will not launch in browser
- The user is unable to login through the SPM user interface
- Issues with multiple SPM instances pointed to the same storage resources
- Cannot import 3PAR Storage Systems
- 3PAR SMI-S connection problems
- Service activation fails to present volumes on 3PAR arrays
- EVA arrays and/or XP arrays are marked as Offline when they appear to be functioning correctly outside of SPM
- HP Matrix OE storage pool issues
- Storage Provisioning Manager issues
- Backup and recovery
- Managed SAN
- Unmanaged SAN
- B Working with Brocade Fibre Channel networks
- C Working with EVA storage systems
- D Working with 3PAR storage systems
- Overview
- Understanding how to import 3PAR arrays into SPM
- Understanding 3PAR capacity reporting
- Understanding 3PAR Storage System volume creation/growth
- Understanding 3PAR Storage System virtual domains
- Exposing volume presentations in 3PAR Storage Systems
- Working with 3PAR Storage System host modes
- Presenting volumes on 3PAR Storage Systems
- Creating hosts on a 3PAR Storage System
- Working with 3PAR Storage System active VLUNs and VLUN templates
- Working with autonomic groups
- Volume migration (Tiering)
- Importing a large number of volumes
- Unique identification of common provisioning groups (CPG)
- E Working with HP P9000/XP Disk Array
- F Working with unmanaged networks
- G Working with unmanaged arrays
- H Units of measurement
- Glossary
- Index

be unique across all Unmanaged Array XML files to be loaded in an instance of SPM. They are
needed when one object must refer to another object within an XML file. SPM resources defined
within an Unmanaged Array XML file (Arrays, Pools, and Volumes) are required to have a UUID
identifier used within SPM to identify unique resources. UUIDs should not be reused within an
instance of SPM.
Names
Names and other strings provided within an Unmanaged Array XML file may be provided in
Unicode using the UTF-8 encoding.
Element ordering
Within each XML element of the following XML Object Model, order of the sub-elements is important
for an XML file to validate with respect to the schema definition file provided with SPM.
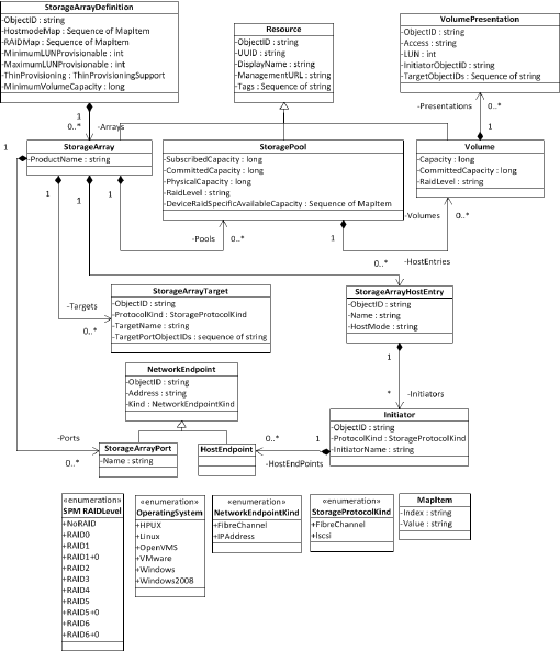
XML object model
The following UML model describes the structure of the XML objects within an XML file describing
an unmanaged storage array. The elements of this model will be described in more detail below.
Entity
All objects in this model derive from the Entity class, and therefore they all have an ObjectID. An
ObjectID is a string that contains a unique identifier. ObjectIDs must be unique across all XML files
to be loaded by SPM. If there is a conflict, the second file containing the conflicting ObjectID will
be ignored. ObjectIDs are optional except when an object must be referenced from another object
in an XML file. SPM will generate an ObjectID for any objects that do not have one specified in
the XML file.
XML object model 79










