Reference Guide
Table Of Contents
- 1 Introduction
- 2 Establishing Your Test and Development Environments
- 3 Developing Applications
- Introduction
- Authentication
- REST API
- Audit Logging
- Alert Logging
- Configuration
- High Availability
- OpenFlow
- Metrics Framework
- GUI
- SKI Framework - Overview
- SKI Framework - Navigation Tree
- SKI Framework - Hash Navigation
- SKI Framework - View Life-Cycle
- SKI Framework - Live Reference Application
- UI Extension
- Introduction
- Controller Teaming
- Distributed Coordination Service
- Persistence
- Backup and Restore
- Device Driver Framework
- 4 Application Security
- 5 Including Debian Packages with Applications
- 6 Sample Application
- Application Description
- Creating Application Development Workspace
- Application Generator (Automatic Workspace Creation)
- Creating Eclipse Projects
- Updating Project Dependencies
- Building the Application
- Installing the Application
- Application Code
- 7 Testing Applications
- 8 Built-In Applications
- Appendix A
- Appendix B
- Bibliography

Maven Proxy Configuration:
<proxies>
<proxy>
<id>optional</id>
<active>true</active>
<protocol>http</protocol>
<username>proxyuser</username>
<password>proxypass</password>
<host>web-proxy.rose.hp.com</host>
<port>8088</port>
<nonProxyHosts>local.net|some.host.com</nonProxyHosts>
</proxy>
</proxies>
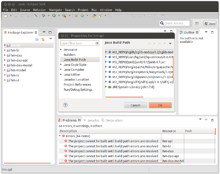
Path Errors in Eclipse Projects after Importing
Problem
This problem occurs when the M2_REPO variable is not set in Eclipse.
Figure 95 Eclipse Missing M2_REPO Configuration Problem
252










