Reference Guide
Table Of Contents
- 1 Introduction
- 2 Establishing Your Test and Development Environments
- 3 Developing Applications
- Introduction
- Authentication
- REST API
- Audit Logging
- Alert Logging
- Configuration
- High Availability
- OpenFlow
- Metrics Framework
- GUI
- SKI Framework - Overview
- SKI Framework - Navigation Tree
- SKI Framework - Hash Navigation
- SKI Framework - View Life-Cycle
- SKI Framework - Live Reference Application
- UI Extension
- Introduction
- Controller Teaming
- Distributed Coordination Service
- Persistence
- Backup and Restore
- Device Driver Framework
- 4 Application Security
- 5 Including Debian Packages with Applications
- 6 Sample Application
- Application Description
- Creating Application Development Workspace
- Application Generator (Automatic Workspace Creation)
- Creating Eclipse Projects
- Updating Project Dependencies
- Building the Application
- Installing the Application
- Application Code
- 7 Testing Applications
- 8 Built-In Applications
- Appendix A
- Appendix B
- Bibliography

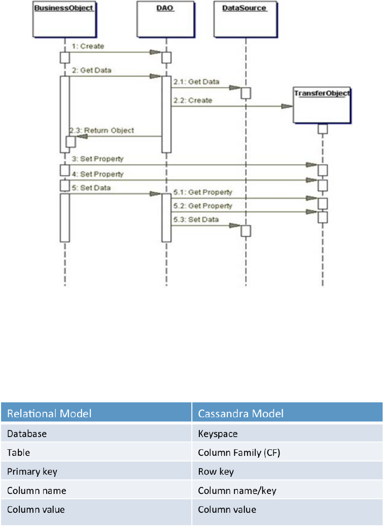
Figure 34 DAO pattern
Distributed Data Model Overview
Cassandra is a “column oriented” distributed database system and provides a structured key-value
store. It is a NOSQL database and this means it is completely non-relational in nature. A reference
table which can be useful for migration of a MySQL (RDBMS) to a NOSQL DB (Cassandra) is as
illustrated in Figure 35.
Figure 35 Mental Model Comparison between Relational Models and Cassandra
Although this table provides a mapping of the terms, a more accurate analogy is a nested sorted
map. Cassandra stores data in the format as follows:
Map<RowKey, SortedMap<ColumnKey, ColumnValue>>
So, there is a sorted map of RowKeys to an internal Sorted map of Columns sorted by the
ColumnKey. The following figure illustrates a Cassandra row.
87










