User Manual
Manuals
Brands
iConnectivity Manuals
Musical Instruments
Mio2 - 2x2 MIDI / USB INTERFACE
11
12
13
14
15
16
17
18
19
20
15
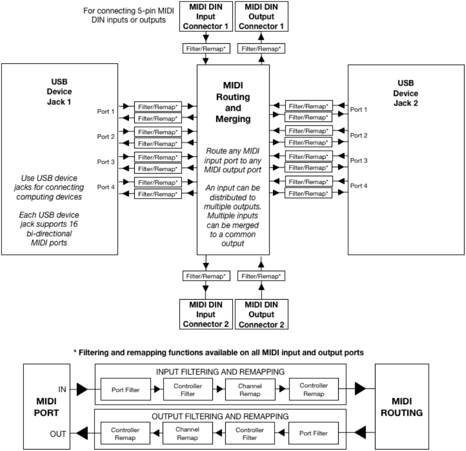
mio2 Block Diagra
m
1
...
...
17
18
19
20