User manual
Table Of Contents
- CHAPTER 1
- CHAPTER 2
- mikroC PRO for PIC32
- Environment
- Main Menu Options
- File
- Edit
- View
- Project
- Build
- Run
- Tools
- Help
- mikroC PRO for PIC32 IDE
- Code Editor
- Code Explorer
- Project Manager
- Project Settings
- Library Manager
- Routine List
- Statistics
- Messages Window
- Quick Converter
- Macro Editor
- Image Preview
- Toolbars
- Customizing IDE Layout
- Options
- Integrated Tools
- Active Comments
- Export Project
- Jump To Interrupt
- Regular Expressions
- Keyboard Shortcuts
- CHAPTER 3
- CHAPTER 4
- CHAPTER 5
- CHAPTER 6
- CHAPTER 7
- CHAPTER 8
- mikroC PRO for PIC32 Language Reference
- Lexical Elements Overview
- Whitespace
- Comments
- Tokens
- Constants
- Integer Constants
- Floating Point Constants
- Character Constants
- String Constants
- Enumeration Constants
- Pointer Constants
- Constant Expressions
- Keywords
- Identifiers
- Punctuators
- Concepts
- Objects
- Scope and Visibility
- Name Spaces
- Duration
- Types
- Fundamental Types
- Arithmetic Types
- Enumerations
- Void Type
- Derived Types
- Arrays
- Pointers
- Pointer Arithmetic
- Structures
- Working with Structures
- Structure Member Access
- Unions
- Bit Fields
- Types Conversions
- Standard Conversions
- Explicit Types Conversions (Typecasting)
- Declarations
- Linkage
- Storage Classes
- Type Qualifiers
- Typedef Specifier
- asm Declaration
- Initialization
- Functions
- Function Calls and Argument Conversions
- Ellipsis (‘...’) Operator
- Operators
- Arithmetic Operators
- Relational Operators
- Bitwise Operators
- Logical Operators
- Conditional Operator ? :
- Assignment Operators
- Unary Operators
- Sizeof Operator
- Expressions
- Comma Expressions
- Statements
- Labeled Statements
- Expression Statements
- Selection Statements
- If Statement
- Switch Statement
- Iteration Statements (Loops)
- Do Statement
- For Statement
- Jump Statements
- Break and Continue Statements
- Goto Statement
- Return Statement
- Compound Statements (Blocks)
- Preprocessor
- Preprocessor Directives
- Macros
- File Inclusion
- Preprocessor Operators
- Conditional Compilation
- CHAPTER 9
- mikroC PRO for PIC32 Libraries
- Hardware Libraries
- Standard ANSI C Libraries
- Miscellaneous Libraries
- Hardware Libraries
- ADC Library
- CANSPI Library
- Library Dependency Tree
- External dependencies of CANSPI Library
- Library Routines
- CANSPISetOperationMode
- CANSPIGetOperationMode
- CANSPIInitialize
- CANSPISetBaudRate
- CANSPISetMask
- CANSPISetFilter
- CANSPIRead
- CANSPIWrite
- CANSPI Constants
- CANSPI_OP_MODE Constants
- CANSPI_CONFIG_FLAGS Constants
- CANSPI_TX_MSG_FLAGS Constants
- CANSPI_RX_MSG_FLAGS Constants
- CANSPI_MASK Constants
- CANSPI_FILTER Constants
- Library Example
- HW Connection
- Compact Flash Library
- Library Dependency Tree
- External dependencies of Compact Flash Library
- Library Routines
- Cf_Init
- Cf_Detect
- Cf_Enable
- Cf_Disable
- Cf_Read_Init
- Cf_Read_Byte
- Cf_Write_Init
- Cf_Write_Byte
- Cf_Read_Sector
- Cf_Write_Sector
- Cf_Fat_Init
- Cf_Fat_QuickFormat
- Cf_Fat_Assign
- Cf_Fat_Reset
- Cf_Fat_Read
- Cf_Fat_Rewrite
- Cf_Fat_Append
- Cf_Fat_Delete
- Cf_Fat_Write
- Cf_Fat_Set_File_Date
- Cf_Fat_Get_File_Date
- Cf_Fat_Get_File_Date_Modified
- Cf_Fat_Get_File_Size
- Cf_Fat_Get_Swap_File
- Library Example
- HW Connection
- Epson S1D13700 Graphic Lcd Library
- External dependencies of the Epson S1D13700 Graphic Lcd Library
- Library Routines
- S1D13700_Init
- S1D13700_Write_Command
- S1D13700_Write_Parameter
- S1D13700_Read_Parameter
- S1D13700_Fill
- S1D13700_GrFill
- S1D13700_TxtFill
- S1D13700_Display_GrLayer
- S1D13700_Display_TxtLayer
- S1D13700_Set_Cursor
- S1D13700_Display_Cursor
- S1D13700_Write_Char
- S1D13700_Write_Text
- S1D13700_Dot
- S1D13700_Line
- S1D13700_H_Line
- S1D13700_V_Line
- S1D13700_Rectangle
- S1D13700_Box
- S1D13700_Rectangle_Round_Edges
- S1D13700_Rectangle_Round_Edges_Fill
- S1D13700_Circle
- S1D13700_Circle_Fill
- S1D13700_Image
- S1D13700_PartialImage
- Flash Memory Library
- Graphic Lcd Library
- Library Dependency Tree
- External dependencies of Graphic Lcd Library
- Glcd_Init
- Glcd_Set_Side
- Glcd_Set_X
- Glcd_Set_Page
- Glcd_Read_Data
- Glcd_Write_Data
- Glcd_Fill
- Glcd_Dot
- Glcd_Line
- Glcd_V_Line
- Glcd_H_Line
- Glcd_Rectangle
- Glcd_Rectangle_Round_Edges
- Glcd_Rectangle_Round_Edges_Fill
- Glcd_Box
- Glcd_Circle
- Glcd_Circle_Fill
- Glcd_Set_Font
- Glcd_Write_Char
- Glcd_Write_Text
- Glcd_Image
- Glcd_PartialImage
- I²C Library
- Keypad Library
- Lcd Library
- Manchester Code Library
- Memory Manager Library
- Multi Media Card Library
- Secure Digital Card
- Secure Digital High Capacity Card
- Library Dependency Tree
- External dependencies of MMC Library
- Library Routines
- Mmc_Init
- Mmc_Read_Sector
- Mmc_Write_Sector
- Mmc_Read_Cid
- Mmc_Read_Csd
- Mmc_Fat_Init
- Mmc_Fat_QuickFormat
- Mmc_Fat_Assign
- Mmc_Fat_Reset
- Mmc_Fat_Read
- Mmc_Fat_Rewrite
- Mmc_Fat_Append
- Mmc_Fat_Delete
- Mmc_Fat_Write
- Mmc_Fat_Set_File_Date
- Mmc_Fat_Get_File_Date
- Mmc_Fat_Get_File_Date_Modified
- Mmc_Fat_Get_File_Size
- Mmc_Fat_Get_Swap_File
- Library Example
- HW Connection
- OneWire Library
- Port Expander Library
- Library Dependency Tree
- External dependencies of Port Expander Library
- Library Routines
- Expander_Init
- Expander_Init_Advanced
- Expander_Read_Byte
- Expander_Write_Byte
- Expander_Read_PortA
- Expander_Read_PortB
- Expander_Read_PortAB
- Expander_Write_PortA
- Expander_Write_PortB
- Expander_Write_PortAB
- Expander_Set_DirectionPortA
- Expander_Set_DirectionPortB
- Expander_Set_DirectionPortAB
- Expander_Set_PullUpsPortA
- Expander_Set_PullUpsPortB
- Expander_Set_PullUpsPortAB
- Library Example
- HW Connection
- PS/2 Library
- PWM Library
- RS-485 Library
- Software I²C Library
- Software SPI Library
- Software UART Library
- Sound Library
- SPI Library
- SPI Ethernet Library
- Library Dependency Tree
- External dependencies of SPI Ethernet Library
- Library Routines
- SPI_Ethernet_Init
- SPI_Ethernet_Enable
- SPI_Ethernet_Disable
- SPI_Ethernet_doPacket
- SPI_Ethernet_putByte
- SPI_Ethernet_putBytes
- SPI_Ethernet_putConstBytes
- SPI_Ethernet_putString
- SPI_Ethernet_putConstString
- SPI_Ethernet_getByte
- SPI_Ethernet_getBytes
- SPI_Ethernet_UserTCP
- SPI_Ethernet_UserUDP
- SPI_Ethernet_getIpAddress
- Ethernet_getGwIpAddress
- SPI_Ethernet_getDnsIpAddress
- SPI_Ethernet_getIpMask
- SPI_Ethernet_confNetwork
- SPI_Ethernet_arpResolve
- SPI_Ethernet_sendUDP
- SPI_Ethernet_dnsResolve
- SPI_Ethernet_initDHCP
- SPI_Ethernet_doDHCPLeaseTime
- SPI_Ethernet_renewDHCP
- Library Example
- HW Connection
- SPI Ethernet ENC24J600 Library
- Library Dependency Tree
- External dependencies of SPI Ethernet ENC24J600 Library
- Library Routines
- SPI_Ethernet_24j600_Init
- SPI_Ethernet_24j600_Enable
- SPI_Ethernet_24j600_Disable
- SPI_Ethernet_24j600_doPacket
- SPI_Ethernet_24j600_putByte
- SPI_Ethernet_24j600_putBytes
- SPI_Ethernet_24j600_putConstBytes
- SPI_Ethernet_24j600_putString
- SPI_Ethernet_24j600_putConstString
- SPI_Ethernet_24j600_getByte
- SPI_Ethernet_24j600_getBytes
- SPI_Ethernet_24j600_UserTCP
- SPI_Ethernet_24j600_UserUDP
- SPI_Ethernet_24j600_getIpAddress
- SPI_Ethernet_24j600_getGwIpAddress
- SPI_Ethernet_24j600_getDnsIpAddress
- SPI_Ethernet_24j600_getIpMask
- SPI_Ethernet_24j600_confNetwork
- SPI_Ethernet_24j600_arpResolve
- SPI_Ethernet_24j600_sendUDP
- SPI_Ethernet_24j600_dnsResolve
- SPI_Ethernet_24j600_initDHCP
- SPI_Ethernet_24j600_doDHCPLeaseTime
- SPI_Ethernet_24j600_renewDHCP
- SPI Graphic Lcd Library
- Library Dependency Tree
- External dependencies of SPI Lcd Library
- Library Routines
- SPI_Glcd_Init
- SPI_Glcd_Set_Side
- SPI_Glcd_Set_Page
- SPI_Glcd_Set_X
- SPI_Glcd_Read_Data
- SPI_Glcd_Write_Data
- SPI_Glcd_Fill
- SPI_Glcd_Dot
- SPI_Glcd_Line
- SPI_Glcd_V_Line
- SPI_Glcd_H_Line
- SPI_Glcd_Rectangle
- SPI_Glcd_Rectangle_Round_Edges
- SPI_Glcd_Rectangle_Round_Edges_Fill
- SPI_Glcd_Box
- SPI_Glcd_Circle
- SPI_Glcd_Circle_FIll
- SPI_Glcd_Set_Font
- SPI_Glcd_Write_Char
- SPI_Glcd_Write_Text
- SPI_Glcd_Image
- SPI_Glcd_PartialImage
- Library Example
- HW Connection
- SPI Lcd Library
- SPI Lcd8 (8-bit interface) Library
- SPI T6963C Graphic Lcd Library
- Library Dependency Tree
- External dependencies of SPI T6963C Graphic Lcd Library
- Library Routines
- SPI_T6963C_config
- SPI_T6963C_writeData
- SPI_T6963C_writeCommand
- SPI_T6963C_setPtr
- SPI_T6963C_waitReady
- SPI_T6963C_fill
- SPI_T6963C_dot
- SPI_T6963C_write_char
- SPI_T6963C_write_text
- SPI_T6963C_line
- SPI_T6963C_rectangle
- SPI_T6963C_rectangle_round_edges
- SPI_T6963C_rectangle_round_edges_fill
- SPI_T6963C_box
- SPI_T6963C_circle
- SPI_T6963C_circle_fill
- SPI_T6963C_image
- SPI_T6963C_PartialImage
- SPI_T6963C_sprite
- SPI_T6963C_set_cursor
- SPI_T6963C_clearBit
- SPI_T6963C_setBit
- SPI_T6963C_negBit
- SPI_T6963C_displayGrPanel
- SPI_T6963C_displayTxtPanel
- SPI_T6963C_setGrPanel
- SPI_T6963C_setTxtPanel
- SPI_T6963C_panelFill
- SPI_T6963C_grFill
- SPI_T6963C_txtFill
- SPI_T6963C_cursor_height
- SPI_T6963C_graphics
- SPI_T6963C_text
- SPI_T6963C_cursor
- SPI_T6963C_cursor_blink
- Library Example
- HW Connection
- T6963C Graphic Lcd Library
- Library Dependency Tree
- External dependencies of T6963C Graphic Lcd Library
- Library Routines
- T6963C_init
- T6963C_writeData
- T6963C_writeCommand
- T6963C_setPtr
- T6963C_waitReady
- T6963C_fill
- T6963C_dot
- T6963C_write_char
- T6963C_write_text
- T6963C_line
- T6963C_rectangle
- T6963C_rectangle_round_edges
- T6963C_rectangle_round_edges_fill
- T6963C_box
- T6963C_circle
- T6963C_circle_fill
- T6963C_image
- T6963C_PartialImage
- T6963C_sprite
- T6963C_set_cursor
- T6963C_clearBit
- T6963C_setBit
- T6963C_negBit
- T6963C_displayGrPanel
- T6963C_displayTxtPanel
- T6963C_setGrPanel
- T6963C_setTxtPanel
- T6963C_panelFill
- T6963C_grFill
- T6963C_txtFill
- T6963C_cursor_height
- T6963C_graphics
- T6963C_text
- T6963C_cursor
- T6963C_cursor_blink
- Library Example
- HW Connection
- TFT Library
- External dependencies of TFT Library
- Library Routines
- TFT_Init
- TFT_Set_Index
- TFT_Write_Command
- TFT_Write_Data
- TFT_Set_Active
- TFT_Set_Font
- TFT_Write_Char
- TFT_Write_Text
- TFT_Fill_Screen
- TFT_Dot
- TFT_Set_Pen
- TFT_Set_Brush
- TFT_Line
- TFT_H_Line
- TFT_V_Line
- TFT_Rectangle
- TFT_Rectangle_Round_Edges
- TFT_Circle
- TFT_Image
- TFT_Partial_Image
- TFT_Image_Jpeg
- TFT_RGBToColor16bit
- TFT_Color16bitToRGB
- HW Connection
- Touch Panel Library
- Touch Panel TFT Library
- UART Library
- USB Library
- Standard ANSI C Libraries
- ANSI C Ctype Library
- ANSI C Math Library
- ANSI C Stdlib Library
- ANSI C String Library
- Miscellaneous Libraries
- Button Library
- Conversions Library
- PrintOut Library
- Setjmp Library
- Sprint Library
- Time Library
- Trigonometry Library
- CHAPTER 10
- Tutorials
- Managing Project
- New Project
- New Project
- Customizing Projects
- Add/Remove Files from Project
- Source Files
- Edit Project
- Source Files
- Clean Project Folder
- Compilation
- Creating New Library
- Frequently Asked Questions
- Can I use your compilers and programmer on Windows Vista (Windows 7) ?
- I am getting “Access is denied” error in Vista, how to solve this problem ?
- What are differences between mikroC PRO, mikroPascal PRO and mikroC PRO compilers ? Why do they have different prices ?
- Why do your PIC compilers don’t support 12F508 and some similar chips ?
- What are limitations of demo versions of mikroElektronika’s compilers ?
- Why do I still get demo limit error when I purchased and installed license key ?
- I have bought license for the older version, do I have to pay license for the new version of the compiler ?
- Do your compilers work on Windows Vista (Windows 7) ?
- What does this function/procedure/routine do ?
- I try to compile one of the provided examples and nothing happens, what is the problem?
- Can I get your library sources ? I need to provide all sources with my project.
- Can I use code I developed in your compilers in commercial purposes ? Are there some limitations ?
- Why does an example provided with your compilers doesn’t work ?
- Your example works if I use the same MCU you did, but how to make it work for another MCU ?
- I need this project finished, can you help me ?
- Do you have some discount on your compilers/development systems for students/professors ?
- I have a question about your compilers which is not listed here. Where can I find an answer ?

mikroC PRO for PIC32
MikroElektronika
51
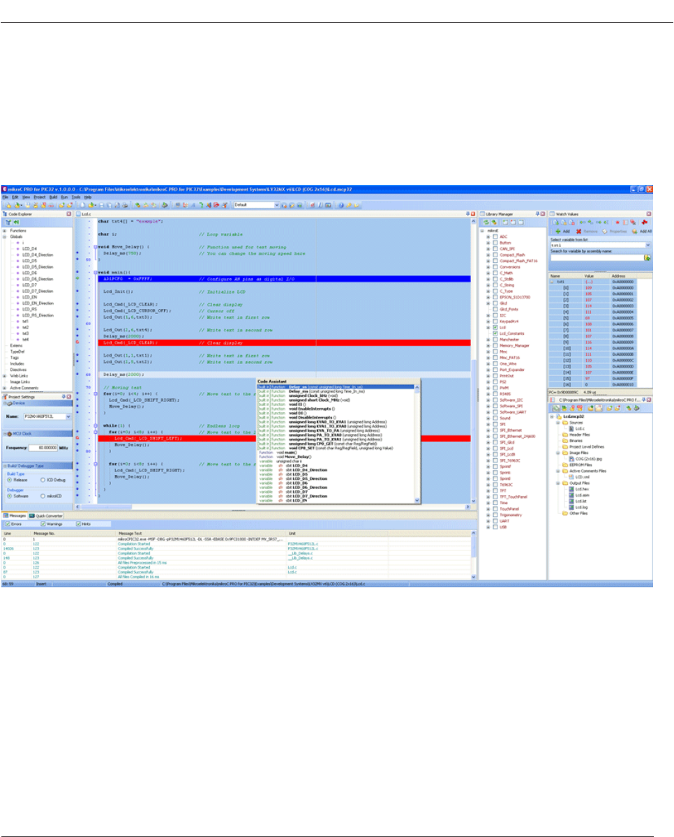
mikroC PRO for PIC32 IDE
IDE Overview
The mikroC PRO for PIC32 is an user-friendly and intuitive environment.
For a detailed information on a certain part of IDE, simply click on it (hovering a mouse cursor above a desired IDE part
will pop-up its name):
- The Code Editor features adjustable Syntax Highlighting, Code Folding, Code Assistant, Parameters Assistant, Spell
Checker, Auto Correct for common typos and Code Templates (Auto Complete).
- The Code Explorer is at your disposal for easier project management.
- The Project Manager alows multiple project management
- General project settings can be made in the Project Settings window
- Library manager enables simple handling libraries being used in a project
- The Messages Window displays all messages during compiling and linking.
- The source-level Software Simulator lets you debug executable logic step-by-step by watching the program ow.
- The New Project Wizard is a fast, reliable, and easy way to create a project.
- Help les are syntax and context sensitive.
- Like in any modern Windows application, you may customize the layout of mikroC PRO for PIC32 to suit your needs
best.
- Spell checker underlines identiers which are unknown to the project. In this way it helps the programmer to spot
potential problems early, much before the project is compiled.
- Spell checker can be disabled by choosing the option in the Preferences dialog (F12).










