Operating instructions
Table Of Contents
- SICLOCK® TC 100 Plant Central Clock
- Overview
- Safety notices
- Preface
- Table of Contents
- 1 Safety instructions
- 2 Description
- 3 Hardware description
- 4 Operation planning
- 5 Mounting
- 6 Connection
- 7 Configuration Tool
- 8 Parameter assignment and operation of the device
- 9 Parameter assignment
- 10 Parameter table
- 11 Service and maintenance
- 12 Messages
- 13 Technical data
- 14 Dimension drawing
- 15 Circuit diagrams
- 16 Spare parts / accessories
- A Annex
- B ESD guidelines
- C List of icons
- D Glossary
- Index

Configuration Tool
7-
©Siemens AG 2010 All Rights Reserved
SICLOCK
®
TC100 Operating Instructions
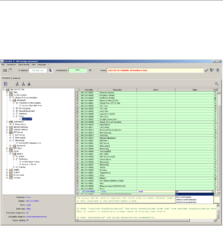
7.3 Parameters
You can set and transfer parameters to the SICLOCK TC100 in the Parameter
tab of the Configuration Tool in both offline and online modes.
Figure 7-3 SICLOCK TC100 Configuration Tool - Parameters
(1) Toolbar of the parameter tab
(2) Parameter tree
(3) Parameter table
(4) Parameter info










