Operating instructions
Table Of Contents
- SICLOCK® TC 100 Plant Central Clock
- Overview
- Safety notices
- Preface
- Table of Contents
- 1 Safety instructions
- 2 Description
- 3 Hardware description
- 4 Operation planning
- 5 Mounting
- 6 Connection
- 7 Configuration Tool
- 8 Parameter assignment and operation of the device
- 9 Parameter assignment
- 10 Parameter table
- 11 Service and maintenance
- 12 Messages
- 13 Technical data
- 14 Dimension drawing
- 15 Circuit diagrams
- 16 Spare parts / accessories
- A Annex
- B ESD guidelines
- C List of icons
- D Glossary
- Index

Configuration Tool
7-5
© Siemens AG 2010 All Rights Reserved
SICLOCK
®
TC100 Operating Instructions
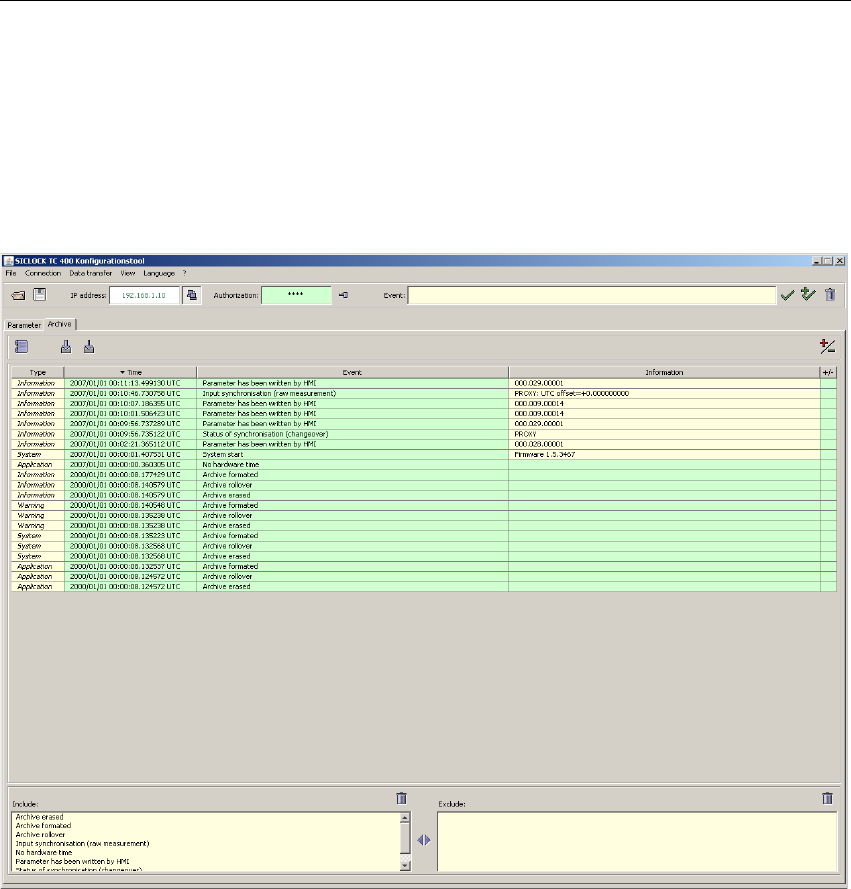
7.4 Archive
In the Archive tab of the Configuration Tool, you can load archived data from the
device, and save the data in a file, as well as evaluate and search the data with
filter functions.
Figure 7-8 SICLOCK TC100 Configuration Tool - Archives
(1) Toolbar of the Archive tab
(2) Archive table
(3) Include filter (shows events)
(4) Exclude filter (hides events)










