Computer Accessories User Manual
Table Of Contents
- Document Contents
- SonicWALL NSA E6500
- Pre-Configuration Tasks
- Registering Your Appliance
- Deployment Scenarios
- Selecting a Deployment Scenario
- Scenario A: NAT/Route Mode Gateway
- Scenario B: State Sync Pair in NAT/Route Mode
- For network installations with two SonicWALL NSA E-Series appliances configured as a stateful synchronized pair for redundant high-availability networking.
- In this scenario, one SonicWALL NSA E6500 operates as the primary gateway device and the other SonicWALL NSA E6500 is in passive...
- Scenario C: L2 Bridge Mode
- In this scenario, the original gateway is maintained. The SonicWALL NSA E6500 is integrated seamlessly into the existing network...
- Initial Setup
- System Requirements
- Connecting the WAN Port
- Connecting the LAN Port
- Applying Power
- Accessing the Management Interface
- Accessing the Setup Wizard
- Connecting to Your Network
- Testing Your Connection
- Activating Licenses in SonicOS
- Upgrading Firmware on Your SonicWALL
- Obtaining the Latest Firmware
- Saving a Backup Copy of Your Preferences
- Upgrading the Firmware
- Using SafeMode to Upgrade Firmware
- Configuring a State Sync Pair in NAT/Route Mode
- Configuring L2 Bridge Mode
- Selecting a Deployment Scenario
- Additional Deployment Configuration
- Support and Training Options
- Rack Mounting Instructions
- Product Safety and Regulatory Information

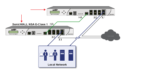
Page 32 Configuring a State Sync Pair in NAT/Route Mode
Configuring a State Sync Pair in
NAT/Route Mode
This section provides instructions for configuring a pair of
SonicWALL NSA E6500 appliances for high availability (HA).
This section is relevant to administrators following deployment
scenario B.
This section contains the following subsections:
• Initial High Availability Setup - page 32
•
Configuring High Availability - page 33
•
Configuring Advanced HA Settings - page 33
•
Synchronizing Settings - page 35
•
Adjusting High Availability Settings - page 36
•
Synchronizing Firmware - page 36
•
HA License Configuration Overview - page 37
• Associating Pre-Registered Appliances -
page 38
Initial High Availability Setup
Before you begin the configuration of HA on the Primary
SonicWALL security appliance, perform the following setup:
• On the bottom panel of the Backup SonicWALL security
appliance, locate the serial number and write the number
down. You need to enter this number in the High
Availability > Settings page.
• Verify that the Primary SonicWALL and Backup
SonicWALL security appliances are registered, running the
same SonicOS Enhanced versions.
• Make sure the Primary SonicWALL and Backup
SonicWALL security appliances’ LAN, WAN and other
interfaces are properly configured for failover.
SonicWALL NSA E-Class 2
Network Security Appliance
E6500
Local Network
SonicWALL
HA / Failover Pair
Internet
HA Link
NSA_E6500_GSG.book Page 32 Wednesday, June 17, 2009 7:16 PM